Hydraulic Analysis/Simulation Software

Two-Phase Flow

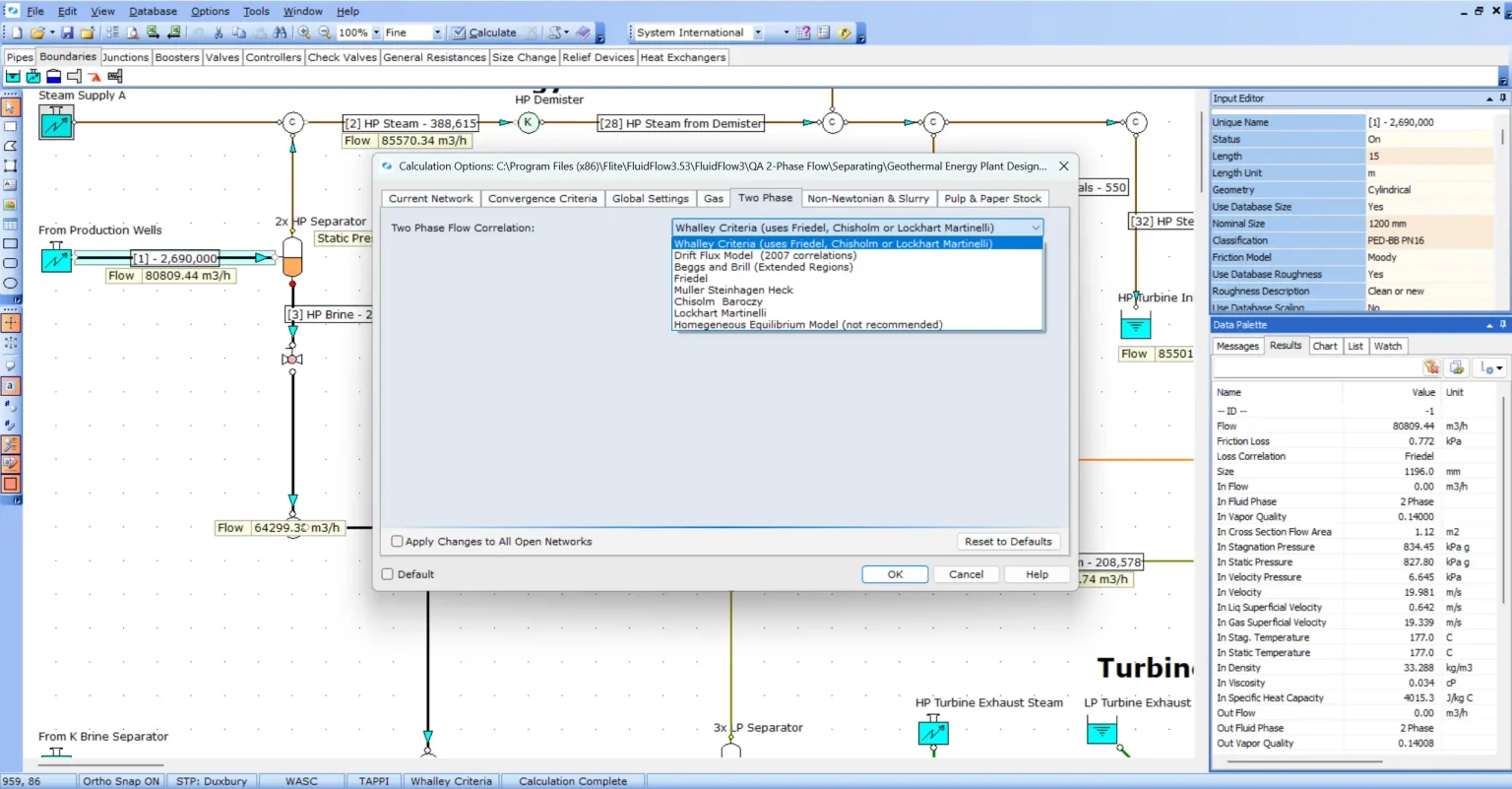
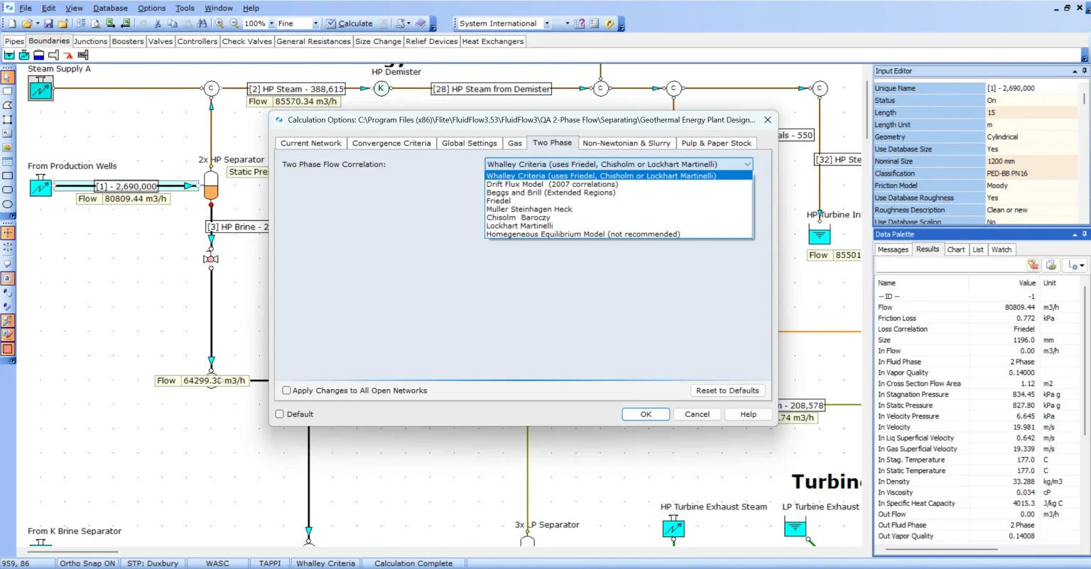
FluidFlow’s two-phase flow simulation software is designed to model homogeneous and separated flow regimes in piping systems.

Info

FluidFlow’s two-phase flow simulation software is designed to model homogeneous and separated flow regimes in piping systems. The software allows engineers to simulate a wide range of two-phase flow scenarios including gas-liquid, liquid-liquid, and solid-liquid mixtures.

Key Features

  • Supports homogeneous and separated flow models.
  • Models include slug, annular, stratified, and bubbly flow regimes.
  • Calculates pressure drop, phase distribution, and flow regime transitions.
  • Includes a comprehensive database of fluids and materials.
  • Allows for user-defined fluids and custom properties.
  • Visual representation of flow regimes and system behavior.

Applications

The two-phase module is ideal for industries such as oil and gas, chemical processing, and power generation where multiphase flow is common. It helps engineers design safer and more efficient systems by accurately predicting flow behavior under various operating conditions.

Benefits

  • Improved accuracy in system design and analysis.
  • Enhanced safety through better understanding of flow dynamics.
  • Time-saving with intuitive interface and built-in libraries.
  • Customizable to meet specific project requirements.